Book a consultation

30 minute meeting

Thank you

We’ll reach out within one business day. If you don’t hear from us, check spam and promotions folders.

Contact us

Fill out the form to send us a message

Attach related materials (.pdf, .docx, .odt, .rtf, .txt, .pptx; max 5 MB)
Or

Hackolade - A New Approach
To Structured Data

LOCATION: Belgium Belgium
INDUSTRY: Information Technology
KEY TECHNOLOGY: JS

The Project

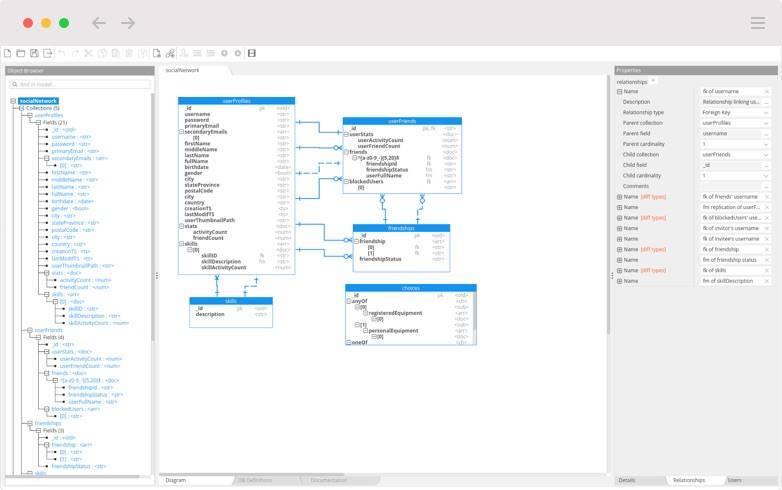
Hackolade is a revolutionary data modeling tool that introduces traditional database design concepts to NoSQL databases based on JSON Documents. The application is targeted at data analysts, solution architects, developers, DBAs and other stakeholders interested in a clear understanding of their data structures.

Technologies used

JS / React / redux / Electron / MongoDB

  • 4
    Backend
    Engineers
  • 1
    Project
    Manager
  • 7+
    Years of
    collaboration

    (ongoing)
Binary Studio is an ideal software development partner and our experience working with them has been fantastic
Pascal Desmarets - Founder & CEO /
Hackolade

The challenge

Building a complex data modeling application based on latest Javascript technologies

Hackolade lets users create and maintain visual data models which can be exported as MongoDB schema validation scripts. Other key features include the automatic generation of human-readable documentation and reverse engineering of existing MongoDB databases. Our engineers were responsible for the entire development of the application, based on the specifications provided by IntegrIT SA/NV. Our key achievements include:
  • Conception and management of adequate development and release processes that ensured the timely delivery of the MVP application and that allow us to continuously deliver user updates.
  • Implementation of a complex, highly performant desktop application for Windows, macOS and Linux, based on latest web technologies (React, Electron).
  • Implementation of a rich user interface for visual modeling tools compliant with JSON Schema.
  • Development of reverse engineering functionality to extract data models from existing MongoDB databases.
  • Integrations for different version of MongoDB, including support for connections using advanced authentication mechanisms (LDAP, Kerberos, etc.).
Hackolade-2

Why Binary Studio

Working with limited resources and facing a tight deadline, IntegrIT SA/NV was looking for a partner who could reliably handle the implementation of Hackolade with little supervision

As a certified MongoDB partner, Binary Studio was chosen after a POC phase during which we proved our technical excellence, solid project management skills and efficient communication with the customer. Due to the highly complex nature of the project, we also had to demonstrate our deep understanding of the underlying technologies.
Pascal Desmarets, Founder & CEO / Hackolade
Pascal Desmarets Founder & CEO / Hackolade BelgiumBrussels, Belgium
Simply take a look at the end result, the Hackolade application.

"It is a testimony to what the Binary Studio team has been able to execute for a really demanding customer: a world-class software realized in the latest ground-breaking technologies, using Agile methodology in a nearshoring approach."

Hackolade-3
Hackolade-4
Hackolade-5
Hackolade-6
Hackolade-7
Hackolade-8

Start your project with us

Tell us more about your project and we guarantee to provide feedback within 12 hours!